Adding a new ADC linker to Biologics Explorer software


Date: 09/20/2024
Categories: Academia Omics , Software

0 Votes
   Print    Rate Article:

For research use only. Not for use in diagnostic procedures.


Answer

Biologics Explorer (BE) software supports the antibody-drug conjugate (ADC) workflows at an intact protein and peptide level. This articles describes two options for adding a new ADC linker, which can then be used for intact protein analysis and peptide mapping workflows: 1) as a custom modification using the Modification Editor or 2) as direct additions into the Conjugates tab in the Protein Mapping - Settings window.

Option 1: The ADC small molecule and linker are added as custom modifications using the Modification Editor.

The Modification Editor is used to review and manage the database of modifications, amino acid substitutions, and labels available in the workflows for peptide mapping and intact protein analysis, as well as modification detection. Select the Modification Editor option in the Tools section in the lower left corner of the BE software window, and the Modification Editor window will appear:

customer modifications in modification editor.PNG
To enter a new customized modification, select the plus sign next to the field for Enter Filter Text, and an Edit Modification screen will appear (shown below):
Custom modification in BE.PNG

The Edit Modification window can also be used to add a payload-linker for a peptide mapping workflow by creating a customized modification in this window. 

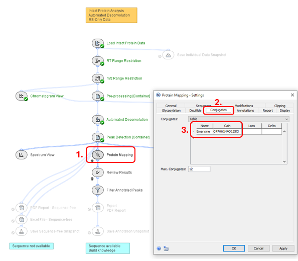
Option 2: The ADC compound information can be added directly into the Conjugates tab in the Protein Mapping Settings window (circled in red below). The example below demonstrates how an ADC is added to an intact protein analysis workflow.

User-added image

Right clicking on the Protein Mapping node in the intact protein analysis workflow (shown above) will bring up the Settings window. In the Conjugate tab in the Settings screen, information about the ADC compound can be added under the Name and Gain fields; the molecular formula is added in the Gain column. The other tabs are completed with the customary information needed for this workflow. After selecting Apply and OK, the protein mapping workflow can be processed as usual.

An ADC can also be added to the peptide mapping workflow in the Conjugates tab under the Peptide Mapping  Settings window (see 2 below). To add ADC information to the table (see 3 below), select the plus sign in the Table section. The name of the ADC, the molecular formula and the amino acid that will be covalently bound to the ADC must be added. (In this case, the amino acid to be modified by the ADC is lysine.) The other tabs required for this workflow can then be completed, and after selecting Apply and OK, the peptide mapping workflow can be processed as usual.
User-added image

For more information on adding workflow templates to BE software with or without the template manager, please reveiw the articles these links: